Apache Comet: Real-Time Data Processing Powerhouse

F.3cx 54 views
Apache Comet: Real-Time Data Processing Powerhouse

Apache Comet: Unleash the Power of Real-Time Data Processing

Hey guys! Ever found yourself needing to process data instantly ? Like, the second it’s generated? If you’re nodding your head, then you’ve probably stumbled upon or are about to dive into the world of Apache Comet . This isn’t just another data processing tool; it’s a game-changer for anyone serious about real-time analytics, streaming applications, and building systems that react now . We’re talking about a technology that can handle massive streams of data with incredible speed and efficiency, making it a top choice for modern data architectures. So, buckle up as we explore what makes Apache Comet so special, why you should care, and how it can revolutionize your data workflows. Get ready to understand the core concepts, its benefits, and where it fits into the big picture of big data.

What Exactly is Apache Comet?

Alright, let’s get down to brass tacks. Apache Comet is an open-source, high-performance, real-time data processing engine. Think of it as the turbocharged engine for your streaming data pipelines. Developed by Databricks and now an Apache Software Foundation project, Comet is built on top of Apache Spark, leveraging its powerful distributed computing capabilities. But here’s the kicker: Comet takes Spark’s batch processing prowess and injects it with serious real-time steroids. It achieves this by fundamentally rethinking how data is managed and processed in a streaming context. Instead of just processing data in micro-batches, Comet focuses on processing events as they arrive, offering lower latency and higher throughput . It’s designed to handle the continuous flow of data from sources like IoT devices, financial transactions, social media feeds, and application logs. The goal is to provide a unified engine for both batch and streaming workloads, simplifying your stack and ensuring consistency. This means you can use the same familiar Spark APIs and DataFrame/Dataset abstractions, but with the added power of true real-time processing. It’s all about making your data applications more responsive and capable of handling dynamic, ever-changing data landscapes.

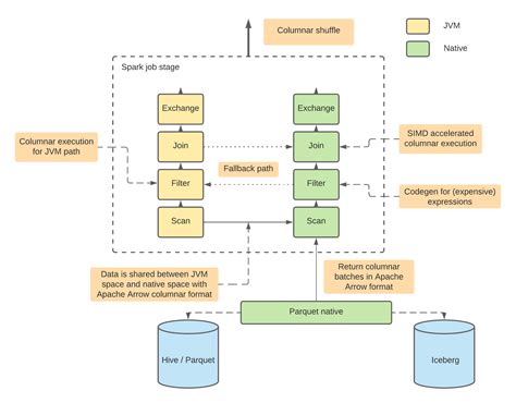
The Core Architecture and How It Works

So, how does this magic happen? Apache Comet is built with a distributed, columnar data processing engine at its heart. It integrates deeply with Apache Spark’s execution engine, replacing Spark’s traditional shuffle and sort operations with its own optimized, in-memory columnar processing. This is a HUGE deal, guys. Traditional Spark Streaming processes data in small, fixed-size batches. While this is good, it inherently introduces latency because you have to wait for a batch to fill up before processing. Comet, on the other hand, operates more like a true stream processor. It maintains data in memory in a columnar format, allowing for very fast read and write operations. When new data arrives, Comet can efficiently update and query this in-memory data structure. It achieves this by using techniques like delta encoding and zero-copy reads , which minimize data movement and transformation overhead. This means less CPU and memory are wasted on moving data around, and more time is spent actually processing it. The columnar format is particularly beneficial for analytical queries, as it allows the engine to read only the necessary columns for a given operation, further boosting performance. Think of it like reading a book: instead of flipping through every single page (row-based processing), you can quickly jump to the specific paragraphs (columns) you need. Comet also includes a sophisticated event-time processing framework, which is crucial for handling out-of-order events and ensuring accurate results even when data arrives late. This is all managed seamlessly, so you don’t have to worry about the nitty-gritty details of stream management. It’s about providing a powerful, yet user-friendly, platform for real-time data.

Key Features and Benefits of Apache Comet

Let’s dive into why Apache Comet is turning heads in the big data community. The benefits are pretty substantial, and they boil down to making your real-time data processing faster, more efficient, and easier to manage. First off, Blazing Fast Performance . This is Comet’s claim to fame. By using a columnar, in-memory processing engine and optimizing critical operations like shuffle and sort, Comet can achieve significantly lower latency and higher throughput compared to traditional micro-batching approaches. This means your real-time dashboards update faster, your fraud detection systems react quicker, and your applications can respond to user actions in near real-time. This performance boost comes without sacrificing compatibility, as it integrates seamlessly with Apache Spark. Secondly, Unified Batch and Streaming . This is a big one for simplifying your infrastructure. Before Comet, you often needed separate systems and complex logic to handle batch and streaming data. Comet provides a single engine that can handle both. You can write your data processing logic once using Spark SQL or DataFrames, and it will work efficiently for both historical batch data and live streaming data. This unification reduces development complexity, maintenance overhead, and the risk of inconsistencies between batch and streaming pipelines. Your team can focus on the logic, not the plumbing. Thirdly, Simplified Development . Because Comet is built on Spark, developers can leverage their existing knowledge of Spark APIs, SQL, and the DataFrame/Dataset model. There’s no steep learning curve for a completely new framework. This allows teams to get up and running with real-time processing much faster, accelerating time-to-market for new features and applications. You’re not learning a whole new paradigm; you’re enhancing your existing Spark skills. Fourthly, Cost Efficiency . Faster processing and a unified architecture often translate to lower operational costs. By processing data more efficiently, you can reduce the amount of compute resources needed. Consolidating batch and streaming into a single engine also cuts down on the infrastructure and operational overhead associated with managing multiple systems. So, while it might sound like advanced tech, it can actually help you save money in the long run. Finally, Robust Event-Time Processing . In real-world streaming scenarios, data rarely arrives in perfect order. Comet’s advanced event-time processing capabilities allow you to handle out-of-order events gracefully, ensuring that your results are accurate and consistent, regardless of arrival times. This is absolutely critical for applications like financial reporting or user activity tracking where precise temporal ordering matters. These features combined make Apache Comet a compelling solution for any organization looking to harness the power of real-time data.

The Performance Edge: Columnar Processing and In-Memory Magic

Let’s really unpack why Apache Comet is so darn fast. At its core, the performance edge comes from its columnar, in-memory processing engine . Unlike traditional row-based databases or processing engines that read entire rows even if you only need a few data points, Comet processes data column by column. Imagine you have a spreadsheet with thousands of rows and hundreds of columns. If you only need to calculate the average of one specific column, a row-based system would have to read and process every single cell in every single row to get to the values in your target column. A columnar system, on the other hand, only needs to access the data in that specific column. This is massively more efficient for analytical workloads, which are very common in real-time data processing. Comet leverages this by storing and processing data in memory in a columnar format. This reduces I/O bottlenecks because the engine can read only the data it needs. Furthermore, by keeping data in memory, it avoids the costly disk reads and writes that plague many traditional big data systems. But it’s not just about being columnar and in-memory. Comet also introduces optimized data structures and algorithms for operations that are critical in streaming, like updates, joins, and aggregations. It employs techniques like delta encoding to efficiently represent changes to data, and zero-copy reads to avoid unnecessary data duplication when passing data between different processing stages. This means less CPU time spent on data manipulation and more time spent on actual computation. Think of it as having a highly organized filing system where you can pull out exactly the file (column) you need instantly, without sifting through unrelated papers. This intelligent approach to data management is what gives Comet its significant performance advantage, allowing it to keep up with the relentless pace of incoming data streams. The result is a system that can handle more data, faster, with fewer resources, making it an indispensable tool for real-time analytics and decision-making.

Use Cases for Apache Comet

So, where does Apache Comet shine? Honestly, anywhere you need data insights right now . If your business relies on reacting quickly to changing conditions, Comet is your new best friend. Let’s break down some killer use cases, guys. Firstly, Real-Time Fraud Detection . In finance, e-commerce, and insurance, detecting fraudulent activities the moment they happen is paramount. Comet can ingest transaction data streams, analyze patterns in real-time, and flag suspicious activities before significant damage is done. Think credit card fraud, insurance claim fraud – it’s all about speed. Secondly, Real-Time Analytics and Dashboards . Imagine a sales dashboard that updates not every hour, but every second. Or a website analytics platform showing user behavior as it unfolds. Comet powers these near real-time dashboards, giving businesses immediate insights into performance, customer engagement, and market trends. This allows for agile decision-making and rapid adjustments to strategies. Thirdly, IoT Data Processing . The Internet of Things generates an enormous volume of data. Comet is perfectly suited to handle the continuous streams from sensors, devices, and machinery. It can process this data to monitor equipment health, optimize operations, predict failures, and trigger alerts in real-time, maximizing efficiency and minimizing downtime. Fourthly, Personalization and Recommendation Engines . Ever noticed how Netflix or Amazon seem to know exactly what you want? That’s often powered by real-time analysis of your behavior. Comet can process user interaction streams (clicks, views, purchases) to update user profiles and deliver highly relevant, personalized recommendations instantly. This enhances user experience and drives engagement. Fifthly, Real-Time ETL and Data Integration . Businesses often need to ingest, transform, and load data from various sources into data warehouses or data lakes continuously. Comet can act as a real-time ETL engine, ensuring that your data is always up-to-date and ready for analysis, bridging the gap between operational systems and analytical platforms. Sixthly, Real-Time Monitoring and Alerting . For IT operations, network monitoring, or application performance management, being able to detect anomalies or critical events as they occur is vital. Comet can process logs and metrics streams to identify issues, trigger alerts, and even initiate automated remediation actions, ensuring system stability and performance. These are just a few examples, but they highlight the broad applicability of Comet wherever rapid data-driven action is needed. It’s about moving from reactive analysis to proactive engagement.

Real-World Impact: Faster Decisions, Smarter Systems

The impact of Apache Comet in the real world is profound, guys. It’s not just about theoretical performance gains; it’s about enabling entirely new capabilities and driving tangible business value. When you can process and analyze data in near real-time, decisions are made faster and with more up-to-date information. Consider a retail company using Comet. They can now track sales trends as they happen . If a particular promotion isn’t working, they can see it immediately and pivot their marketing strategy that day , not days later. This agility can mean the difference between a successful campaign and a costly failure. In the realm of cybersecurity, Comet enables security analysts to detect and respond to threats in milliseconds, not minutes or hours. This speed is critical in mitigating the impact of cyberattacks, protecting sensitive data and maintaining business continuity. For manufacturers leveraging IoT data, Comet allows for predictive maintenance that actually predicts failures before they occur. Instead of waiting for a machine to break down (causing costly downtime), Comet can analyze sensor data to identify subtle anomalies that indicate an impending issue, allowing for scheduled maintenance that minimizes disruption and saves money. The personalization use case is another clear winner. By understanding user behavior in real-time, companies can tailor experiences on the fly, increasing customer satisfaction and loyalty. Think about dynamic pricing, personalized offers, or content recommendations that adapt instantly to user actions – Comet makes this sophisticated level of engagement possible. Ultimately, the real-world impact of Comet is about transforming data from a historical record into a live, actionable intelligence stream. It empowers organizations to be more responsive, more efficient, and more competitive in today’s fast-paced digital economy. It’s about building smarter systems that can learn, adapt, and act in the moment.

Integrating Apache Comet into Your Stack

Now, you might be thinking, “This sounds awesome, but how do I actually use it?” Integrating Apache Comet is actually pretty straightforward, especially if you’re already familiar with the Apache Spark ecosystem. The beauty of Comet is its tight integration with Spark. You don’t need to rip out your existing Spark infrastructure and start from scratch. Instead, Comet acts as an enhanced execution engine within Spark. The primary way to get started is by including Comet as a dependency in your Spark application. When you launch your Spark jobs, you configure them to use Comet’s specialized execution engine. This usually involves setting a few configuration properties in your Spark session or submitting your application with specific Comet JARs. For instance, you might set spark.sql.extensions to include Comet’s SQL extensions. The transition is designed to be as seamless as possible. You can continue writing your data processing logic using familiar Spark APIs like Spark SQL, DataFrames, and Datasets. Comet works by optimizing the execution of these operations under the hood. This means that many of your existing Spark batch jobs might see performance improvements simply by enabling Comet, without requiring significant code changes. For streaming applications, Comet’s event-time processing capabilities enhance Spark Structured Streaming, providing lower latency and higher throughput. You’ll still define your streaming sources, sinks, and transformations using Spark Structured Streaming APIs, but Comet will be powering the execution engine. The key takeaway here is that Comet is additive. It enhances Spark rather than replacing it. This makes it an attractive option for organizations that have already invested in Spark infrastructure and expertise. You can gradually adopt Comet, perhaps starting with a few critical real-time workloads, and expand its usage as you see the benefits. It’s about leveraging your existing investments while unlocking new levels of real-time performance. Think of it as upgrading your car’s engine – the chassis, steering, and brakes (your Spark infrastructure) remain the same, but the new engine (Comet) makes everything faster and more responsive.

Getting Started: Practical Steps and Considerations

Ready to jump in? Let’s talk practicalities. Getting started with Apache Comet involves a few key steps. First, Dependency Management . You’ll need to add Comet as a dependency to your project. This is typically done using build tools like Maven or Gradle. You’ll specify the Comet artifact and version in your pom.xml or build.gradle file. Make sure you align the Comet version with your Spark version, as compatibility is crucial. Second, Configuration . When you launch your Spark application (whether it’s a batch job or a streaming job), you’ll need to configure Spark to use Comet. This often involves setting spark.sql.extensions to include Comet’s extensions. You might also need to configure other Spark properties related to memory management and execution. For example, enabling Comet might involve setting properties like spark.comet.enabled=true . It’s worth checking the official Comet documentation for the most up-to-date configuration settings. Third, Code Compatibility . As mentioned, Comet aims for high compatibility with Spark APIs. Most Spark SQL queries and DataFrame operations should work out-of-the-box. However, it’s always a good idea to test your existing workloads with Comet enabled to identify any potential edge cases or areas where specific tuning might be beneficial. Pay attention to how your data is being shuffled, as Comet often replaces or optimizes these operations. Fourth, Resource Management . Comet is designed to be memory-efficient, but like any high-performance engine, it benefits from adequate resources. Ensure your Spark cluster has sufficient memory and CPU to take full advantage of Comet’s capabilities. Monitor your job performance and adjust cluster resources as needed. Fifth, Monitoring and Tuning . Once Comet is in production, keep an eye on your job performance. Spark’s monitoring tools, along with Comet-specific metrics (if available), can help you identify bottlenecks. You might need to tune certain Comet or Spark configurations based on your specific workload characteristics. Consider factors like data partitioning, caching strategies, and shuffle behavior. The learning curve is manageable, especially for Spark users, but understanding your data and workload is key to maximizing Comet’s potential. Don’t be afraid to experiment and iterate!

The Future of Real-Time Data with Apache Comet

Looking ahead, Apache Comet is poised to play an even bigger role in the future of real-time data processing. As the volume and velocity of data continue to explode, the demand for efficient, low-latency processing engines will only grow. Comet’s architecture, with its focus on columnar, in-memory processing and its seamless integration with Spark, positions it perfectly to meet these evolving needs. We can expect to see continued advancements in its core engine, further optimizations for various workloads, and enhanced support for emerging data formats and protocols. The project’s strong backing from the Apache Software Foundation means it benefits from a vibrant community of contributors, ensuring its ongoing development and innovation. As more organizations embrace real-time analytics and streaming architectures, Comet is likely to become an even more critical component of their data stacks. The trend towards unifying batch and streaming processing will accelerate, and Comet is at the forefront of this movement, offering a single, powerful engine that simplifies complexity and boosts efficiency. We might also see deeper integrations with other Apache projects and cloud-native technologies, making it even easier to deploy and manage Comet in diverse environments. Ultimately, Comet represents a significant step forward in making real-time data accessible and actionable for businesses of all sizes. It’s democratizing high-performance stream processing, allowing more companies to leverage the power of immediate insights. The future is undoubtedly real-time, and Apache Comet is building the engine to drive it.

Staying Ahead with Comet Innovations

To truly leverage Apache Comet , staying updated with its innovations is key. The project is actively developed, and new releases often bring significant performance improvements, new features, and better integration capabilities. Keep an eye on the official Apache Comet project website and mailing lists for announcements. Engage with the community – ask questions, share your experiences, and contribute if you can. Early adoption of new features can give your organization a competitive edge. For instance, future versions might offer even more sophisticated query optimization techniques, improved support for complex event processing (CEP) patterns, or enhanced connectors for new data sources and sinks. The ongoing research into distributed systems and data processing algorithms will undoubtedly feed into Comet’s development, ensuring it remains at the cutting edge. Embracing these innovations allows you to continuously refine your real-time data pipelines, extract more value from your data, and maintain a leading position in your industry. It’s about staying agile and leveraging the latest advancements to solve your most pressing data challenges. So, stay curious, stay connected, and get ready for what’s next in real-time data processing with Apache Comet!